PowerBuilder 2021是由Appeon最新推出的一款简单,直观,可视化驱动的IDE,拥有丰富的信息和数据库,用户需要使用和提供。 软件采用了面向对象和可视化技术,提供可视化的应用开发环境,使得我们可以方便快捷地开发出利用后台服务器中的数据和数据库管理系统的数据库应用程序。除此之外,这款软件还包含一个直观的图形界面和可扩展的面向对象的编程语言PowerScript,提供与当前流行的大型数据库的接口,并通过ODBC与单机数据库相连,可以快速开发客户端/服务器或云应用程序,能够为Windows,iOS和Android构建更快,更好的商业应用程序。
与之前版本相比,PowerBuilder 2021用了全新的ui界面,支持win10系统,拥有持续的技术支持。另外版本提供了两个 .NET 数据访问对象:.NET DataStore 和 ModelStore。它将 PowerBuilder 的核心带入 .NET 开发,提供 PowerBuilder 的高生产力、强大的数据访问功能和高性能。项目部署到 Windows 或 Linux,并且可以与 SQL Server、Oracle、PostgreSQL 和 SQL Anywhere 交互。同时全新版本的PowerBuilder 2021还提供必要的开发人员生产力功能,例如项目向导、智能代码完成、代码调试、解决方案管理等,有效提高用户工作效率。
Powerbuilder2021安装教程
1、下载解压,得到appeon PowerBuilder 2021原程序和crack文件;

2、加载PowerBuilder_2021_1288_EN_GA.iso镜像,点击autorun依提示安装软件;

3、来到用户许可协议界面,选择“I Accept”,点击“Next”。

4、默认信息即可,点击“Next”。

5、自行勾选上你需要的组件,点击“Next”进行下一步操作。

6、选择你想要的安装路径,点击“Next”。

7、软件体积较大,需要些时间,耐心等待安装完成......

8、成功安装后运行Crack文件夹里所有文件复制到软件目录替换;
默认路径:
C:\Program Files (x86)\Appeon\PowerBuilder 21.0

9、至此,软件成功激活,以上就是Appeon PowerBuilder 2021的详细安装教程,希望对用户有帮助。
软件特点
1、桌面客户端/服务器目标
2、移动部署
3、网络部署
4、.NET Web 服务目标(已过时)
5、.NET 程序集目标(已过时)
6、C# 核心 Web API 目标
7、C# 程序集目标
功能介绍
1、功能强大的面向对象技术。
支持通过对类的定义来建立可视或不可视对象模型,同时支持所有面向对象编程技术,如继承、数据封装和函数多态性等。这些特性确保了应用程序的可靠性,提高了软件的可维护性。
2、可视化、多特性的开发工具。
全面支持Windows或WindowsNT所提供的控制、事件和函数。 PowerScript语言提供了几百个内部函数,并且具有一个面向对象的编译器和调试器,可以随时编译新增加的代码,带有完整的在线帮助和编程实例。
3、支持高效的复杂应用程序。
对基于Windows环境的应用程序提供了完备的支持,这些环境包括Windows、WindowsNT和WinOS/2。开发人员可以使用PowerBuilder内置的Watcom C/C++来定义、编译和调试一个类。
4、强大的查询、报表和图形功能。
PowerBuilder提供的可视化查询生成器和多个表的快速选择器可以建立查询对象,并把查询结果作为各种报表的数据来源。 PowerBuilder主要适用于管理信息系统的开发,特别是客户机/服务器结构。
5、企业数据库的连接能力。
PowerBuilder的主要特色是DataWindow(数据窗口),通过DataWindow可以方便地对数据库进行各种操作,也可以处理各种报表,而无需编写SQL语句,可以直接与Sybase、SQLServer、Informix、Oracle等大型数据库连接。
PowerBuilder 2021组件介绍
-PowerBuilder IDE
-PowerServer(PB版)
-PowerServer 工具包
-PowerServer 帮助
-PowerServer Web 组件
使用教程
1、打开Powerbuilder,在开发工具要做任何事情之前,我们都是要建立工程的,在Powerbuilder与其它软件最不一样的点,就是不知道怎么建立工程下面我们开始来建立一个最基本的工程。点击 File->New ,弹出以下的弹框,那么我们这个Powerbuilder最反常的地方呢就是这里了,要想建立一个工程,就得先建立一个工作区间,选中第一个选项卡中的工作区间(如图),点击[OK],下一步

2、我们已经选择了干什么,那么现在就要为其选择路径和命名了,如图所示,选好路径并输入你想起的名字,保存即可。多说的一点就是,建立一个工程的话最好新建一个文件夹来放这个工作区间,这样后面你添加的东西都放到里面就被打包起来,比较方便,下一步

3、我们建立好工作区间以后,并不能直接工作,还要建立你的目标程序,同样在原来的基础上点击 File->New 选择第二个选项卡,这里我展示的是一个App,所以我现在要选择的是Application,其他选项等用透了再来考虑,下一步

4、当然我们这个建立程序也是需要保存的,但是这个就比较方便了,只要你输入了名称,后面的路径就会自己默认在原来你放工作区间的地方,当然你要是想放在其他地方也是可以选择的,当时那样后期的你文件丢失那就倒霉大了,最安全有简洁的就是写个 程序名(application name)后,下面的路径系统自己给出,点击Fish 是最保险的,下一步

5、好的,上面我们已经添加了工作区的框架了,但是还要在添加一个 那就是第三个选项卡的 Library ,这个的作用呢,建立这个的作用呢,就为后面的工作做铺垫,你后面的工作的内容都是要放在这个的下面,相当于一个‘包’

6、这里就不多说按照提示添加,输入名字后系统将自动补全路径,刚才也说过,最好使用系统自己给的路径,避免后期数据丢失,点击 Finish 完成操作

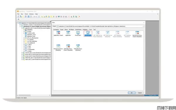
7、现在我们的框架已经完全打好了,现在该干嘛就干嘛啦,现在就展示一个添加窗口进行用户界面开发的步骤,我们还是选择 File->New 第四个选项卡中的 Object ,选择窗口(Window) 点击 OK

8、选在我们就进入了编辑区了,我们可以看到整个窗口的布局,我这里已经给出了控件所在的位置(红色箭头所指位置展开的部分),那下一步就演示添加一个控件

9、在刚才的控件区选中一个按钮(写着OK的控件),将鼠标以后编辑区,点击将控件添加到鼠标点击位置,添加成功
Appeon PowerBuilder 2021新功能
1、PowerBuilder C# IDE
- 由定制版本的 SnapDevelop IDE 提供支持,轻松构建各种非可视化 C# 项目,例如 C# Web API、非可视化程序集和单元测试(使用 xUnit)。它还提供必要的开发人员生产力功能,例如项目向导、智能代码完成、代码调试、解决方案管理等。

2、.NET 数据访问对象
- 提供了两个 .NET 数据访问对象:.NET DataStore 和 ModelStore。它将 PowerBuilder 的核心带入 .NET 开发,提供 PowerBuilder 的高生产力、强大的数据访问功能和高性能。项目部署到 Windows 或 Linux,并且可以与 SQL Server、Oracle、PostgreSQL 和 SQL Anywhere 交互。

3、DataWindow 转换实用程序
- 将现有的 DataWindow 数据对象迁移到 C# 数据模型。 DataWindow 转换实用程序还支持批量转换,自动迁移数百甚至数千个 DataWindows 和 DataStore。

4、REST Web API 客户端
- 提供了一个强大的客户端来使用 REST Web API。客户端支持 JSON 数据格式(包括 GZip 压缩数据)、JWT 或 OAuth2.0 令牌,以及用于完整 CRUD 功能的所有常用 HTTP 方法。它还支持与 DataWindow 和 DataStore 的紧密集成,自动导入和导出数据以及处理数据缓冲区。

5、UI 主题
- 为 PowerBuilder 应用程序的 UI 设置外观,以无代码的方式立即带来现代的外观和感觉。默认情况下,提供多种颜色的平面设计 UI 主题。可以通过编辑样式表(JSON 格式)来创建自定义 UI 主题,这类似于使用 CSS。

6、TX 文本控件
- TX 文本控件 RichTextEdit 已根据大众需求重新集成到 PowerBuilder 中。它为使用 SAP PowerBuilder 12.6 或更早版本开发的项目提供高级 RTF 编辑功能和向后兼容性。

7、压缩器和提取器对象
- 以各种流行格式压缩和解压缩文件或文件夹,包括 ZIP、7ZIP、RAR、GZIP、TAR、LZMA 和 LZMA86。对象的属性、事件和功能提供了过程的可见性和控制。
配置需求
-Windows 10、Windows 8.1 或 Windows 7 SP1
-(可选)通用 C 运行时 *(用于在 PowerBuilder IDE 中使用 C# 功能)
-(可选)Microsoft .NET Framework 4.6.1 SDK(用于在 PowerBuilder IDE 中使用 C# 功能)(将由安装程序自动安装)
-(可选)SAP SQL Anywhere 17.0、16.0 或 12.0(用于运行 PowerBuilder 演示)
安装 PowerServer (.NET):
-(推荐)Windows Server 2016、2012 R2 或 2008 R2
(可选)Windows 10、8.1 或 7 SP1
-MicrosoftIIS 10、8.0 或 7.5
-Microsoft.NET 框架 4.x