登录 注册 退出

您的位置 : 首页 > 软件区 > 电脑软件 > 网络软件 > 下载工具

夸克网盘电脑版

随着下载、存储的工具的涌现,市面上越来越多的网盘工具相互争艳,比如天翼云盘、蓝奏云、阿里网盘、百度网盘等等,而其中的佼佼者当属百度网盘,它凭借着强大的转存、下载功能,吸取了市面上大部分的用户,但是呢,百度网盘也有着致命的缺陷,那便是用户要是

类型: 下载工具

平台: PC

版本: v3.24.0

语言: 简体中文

更新: 2026-03-16

标签: 夸克网盘电脑版

随着下载、存储的工具的涌现,市面上越来越多的网盘工具相互争艳,比如天翼云盘、蓝奏云、阿里网盘、百度网盘等等,而其中的佼佼者当属百度网盘,它凭借着强大的转存、下载功能,吸取了市面上大部分的用户,但是呢,百度网盘也有着致命的缺陷,那便是用户要是不开通会员的话,则会“享受”龟速般的下载速度,其设定极大程度的降低了用户的使用体验。而为了让用户们可以“脱离苦海”,进入小编特为大家推荐这款夸克网盘电脑版,这是夸克官方针对电脑系统研发的网盘工具,它不但不限制用户的下载速率,而且还支持最高3T不限速上传和下载,加以实现视频原画、离线下载功能、40G大文件极速上传等一系列的功能,使得它一经发布就受到了众多用户的使用和称赞。不仅如此,夸克网盘除却下载功能以外,它同样还具备着在线观看网盘视频的功能,且为了满足用户的使用需求,它更是在其内加入了PDF专Word功能,其设定将成为诸多办公人员的福音。除此之外,夸克网盘电脑版的同步设定也是十分的强悍,只要用户上一秒下载,那么在其他客户端中就会立马显现,十分的不错。感兴趣或有需要的用户还在等什么呢,不妨下载一试吧。

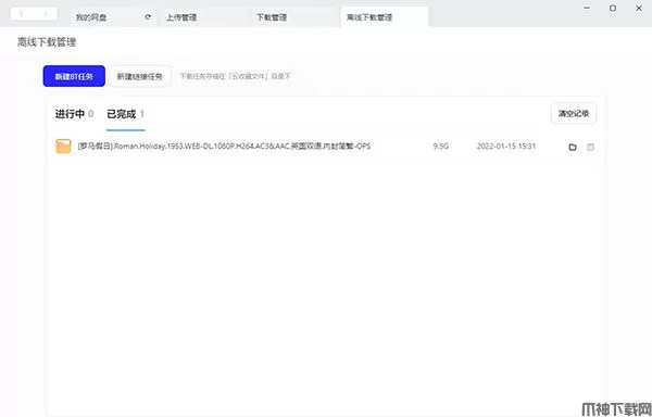
夸克网盘pc版怎么用?

1、打开软件后,通过手机验证码,或者使用手机夸克浏览器app扫码即可登录夸克网盘;

2、点击离线下载管理,选择新建链接或新建BT任务;

3、粘贴磁力链接或上传BT文件,等待扫描文件;

4、已完成即可在网盘中找到刚刚离线下载好的文件。

夸克网盘pc版特点

1、超大空间

会员6TB超大空间,蓝光电影、个人资料任性存储。

2、网盘看视频

免费5倍速,原画画质,投屏看片。

3、文档工具

一键解压缩、PDF一键转Word。

4、数据安全

携手阿里云服务,数据安全、稳定存储不丢失。

展开

相关游戏

更多>>

相关文章

更多>>

大家都在玩

更多>>

本类推荐

更多>>

热门聚合

更多>>

关于本站 版权声明 下载帮助 网站地图

皖ICP备2026003478号-1 皖公网安备34112602000317号

Copyright © 2012-2026 爪神网版权所有